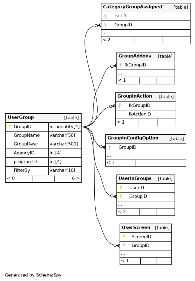
Columns
| Column | Type | Size | Nulls | Auto | Default | Children | Parents | Comments | ||||||||||||||||||
|---|---|---|---|---|---|---|---|---|---|---|---|---|---|---|---|---|---|---|---|---|---|---|---|---|---|---|
| GroupID | int identity | 4 | √ | null |
|
|
Primary key - Unique identifier for each user group |
|||||||||||||||||||
| GroupName | varchar | 50 | √ | null |
|
|
Group name - Name of the user group |
|||||||||||||||||||
| GroupDesc | varchar | 500 | √ | null |
|
|
Group description - Detailed description of the group’s purpose and scope |
|||||||||||||||||||
| AgencyID | int | 4 | √ | null |
|
|
Agency reference - Links to the agency that owns this group |
|||||||||||||||||||
| programID | int | 4 | √ | null |
|
|
Program reference - Links to iCS2.dbo.ProgramType for centralized program type definitions associated with this group |
|||||||||||||||||||
| FilterBy | varchar | 10 | √ | null |
|
|
Filter criteria - Criteria used for filtering data access for this group |
Indexes
| Constraint Name | Type | Sort | Column(s) |
|---|---|---|---|
| PK_Group | Primary key | Asc | GroupID |
